
SSL VPN (Secure Sockets Layer Virtual Private Network)
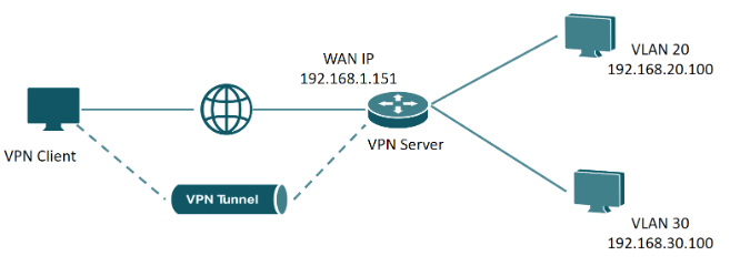
SSL VPN은 인터넷을 통해 안전하게 데이터를 전송하는 VPN 기술로, SSL 프로토콜을 사용하여 사용자와 원격 네트워크 간의 트래픽을 암호화한다. 이를 통해 보안성을 높이고 데이터를 안전하게 보호할 수 있다. IPsec VPN과 달리 SSL VPN은 OSI 모델의 6계층에서 HTTP/HTTPS 프로토콜을 통해 암호화를 수행한다.
글에서는 VPC, Subnet, Server생성은 생략하도록하겠다. Subnet은 Private로 구성해주었다.
1. SSL VPN 생성

생성한 test-VPC를 선택해주고 SSL VPN이름을 지정해준다. 테스트만 할 용도 이기때문에 User풀은 최대 3개로 설정하였다. User는 최대 100개까지 설정 가능하다.
2. SSL VPN 사용자 등록

다음과 같이 사용자 설정을 해줘야 agent를 통해 로그인후 접속할 수 있다.
3. SSL VPN 생성 완료

접속 URL은 이후 에이전트를 통해 SSL VPN에 접속할 때 필요하므로, 미리 인지해두는 것이 좋다. 또한 등록된 ID 수가 1로 표시된 것을 확인할 수 있다.
4. Route 경로 설정

다음과 같이 SSL VPN의 IP Pool을 라우팅 설정 해준다.
5. ACG 설정

동일하게 SSL VPN IP 풀을 ACG를 통해 열어준다.
6. SSL VPN Agent 설정
Agent는 다음 URL에서 다운로드 받을 수 있다. 다운로드 완료 후 Agent를 실행해준다
https://guide.ncloud-docs.com/docs/sslvpn-download
Agent 서버 설정

다음 단계에서는 SSL VPN을 등록해준다. 서버 이름은 임의로 지정해도 무방하다. 등록이 완료되면, 표시된 경로를 통해 VPN을 활성화하면 된다.
Agent 로그인

기존에 설정해둔 사용자 계정으로 로그인한 후, 휴대폰으로 수신한 인증번호를 입력하여 OTP 인증을 진행하면 된다. 이 과정을 통해 VPN 설정이 완료된다.
6. 접속테스트 확인
SSL VPN 인터페이스 확인

로컬 환경에서 ifconfig 명령어를 실행해보면, SSL VPN 연결 시 생성된 새로운 네트워크 인터페이스가 추가된 것을 확인할 수 있다.
Private Server 접속

기존에는 Public IP를 통해 SSH 터널링 방식으로 접근해야 했던 Private Server에 대해, 이제는 SSL VPN을 통해 내부망에서 직접 접속할 수 있게 되었다.
'NCP' 카테고리의 다른 글
| [NCP] Secret Manager API (0) | 2024.12.31 |
|---|---|
| [NCP] Cloud Function 기반 Slack 알림을 활용한 Object Storage 자동화 관리 (0) | 2024.12.31 |
| [NCP] STS를 통한 임시자격 증명 (0) | 2024.12.31 |
| [NCP] 블록 스토리지 확장법(KVM, XEN) (0) | 2024.12.31 |
| [NCP] Terraform을 이용한 3 Tier 아키텍처 구축 (0) | 2024.12.31 |